Android -- How to Pull /Push a File from File on Device to/from your Machine's HD
It is possible to move files from /to device emulator file storage to/from your HD
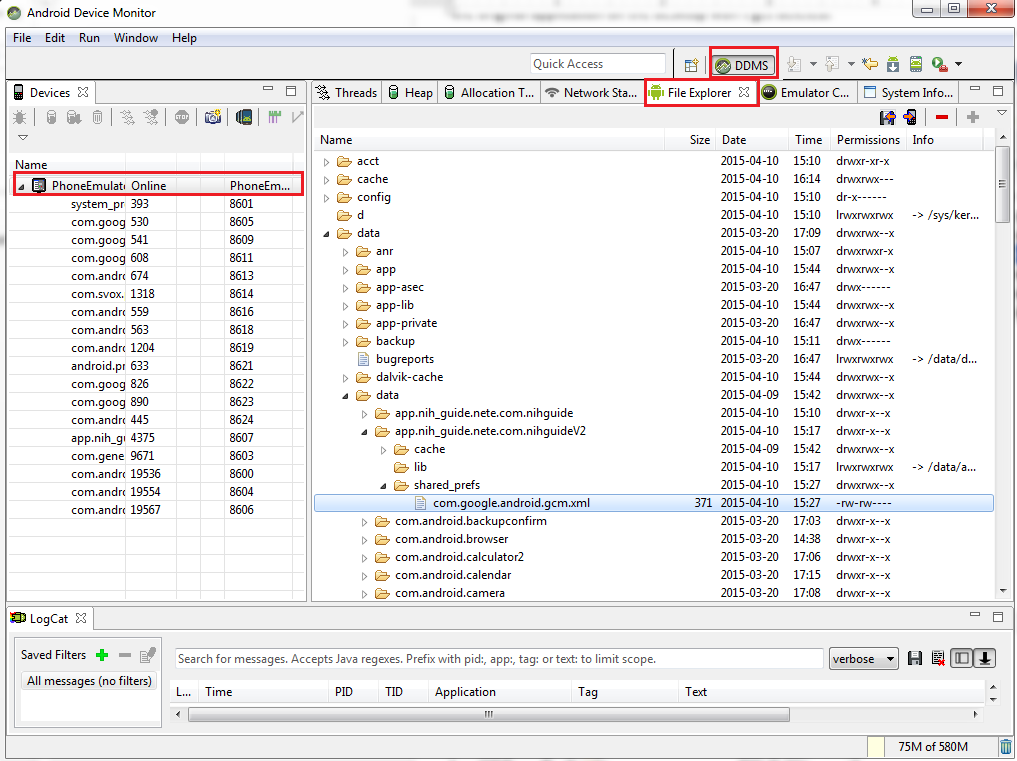
1) Bring up the Android Device MONITOR (Tools->Android->Adroid Device Monitor)

2) In File Explorer Find File you want to get (or go to directory where you want to put
a file)

Now select the emulator OR device you wish to either push or pull files to/from
below is an example where I am exploring the data directory (by the way this is where you will find sqlite database files and shared preference files --- you will learn about this)

Here you see me navigating to the /data/data/application_package_name/shared_prefs/com.google.android.gcm.xml
3) Hit the pull or push button as desired and follow through with the action (to save or
get from HD)

